Wann geht eigentlich die Pumpe aus?

Wenn was unklar ist oder nicht so funktioniert wie ihr gern hättet.
gmwt
Beiträge: 131
Registriert: 13. Nov 2014, 12:49
Re: Wann geht eigentlich die Pumpe aus?

Beitrag von gmwt »

Freeliner hat geschrieben: Bin gespannt wie dein zweiter Lauf mit "Referenz oben" ausfällt 8-)
Der ist nun fast beendet. Nachlegen werde ich jedenfalls nichts mehr. Interessant wird jetzt noch die Abkühlphase - hoffentlich verhaspelt sich nicht wieder die Vitosolic bei der Aufzeichnung: mittendrin sind mir heute wieder ein paar Stunden verloren gegangen. :evil: Aber das ist ja zum Glück der eher langweilige Teil.

Was mir bisher aufgefallen ist: Als ich bei Puffer-Temperaturen so knapp über 70° nochmal einen dicken Scheit reingeschoben habe, fing die Luftklappe wild an zu klappern und der Scheit ist dann auch eher verkohlt/verglüht als vergast. Und gestunken hat's dabei.

Ich hatte zwar erwartet, dass durch die früher ausgehende Pumpe es vielleicht vorübergehend heißer wird und dass das die Klappe auslösen könnte. Aber halt nur vorübergehend, bis die Pumpe wieder angeht usw. Aber die war ja gar nicht dauerhaft aus, Klappe blieb trotzdem zu. Man könnte die natürlich das etwas höher einstellen, aber jetzt lasse ich es erstmal unverändert zu Ende laufen.
JAcjm
Beiträge: 14
Registriert: 28. Jan 2015, 21:33
Re: Wann geht eigentlich die Pumpe aus?

Beitrag von JAcjm »

Freeliner hat geschrieben:...Ja, ist natürlich effizienter ;)
Das Anfeuern (Energie geht größtenteils in den Kamin) "kostet" einiges an Energie.
Ofen und Leitungen müssen auch wieder auf Temperatur gebracht werden.
Auf jeden Fall macht eine Pufferdurchladung mehr Sinn.
Das sehe ich bei mir nicht so.
Ich halte wenn möglich den unteren Bereich des Puffers für die Solaranlage kalt.
Ich betreibe meinen Ofen auch anders als ihr euern Walli. (Glaube ich wenigstens)
Der wird voll gepackt und oben angezündet. Nach einer guten halben Stunde kann ich nach dem Anzünden des kalten Ofens schon wieder duschen.
Je nach Holzart und Auflagemenge (bis ca. 15kg) brennt er 2 bis 3 Stunden.
Dann sind ca. 30 bis 40kWh in den Puffer geflossen. Bei dieser Witterung (5-10°C) ist eine zweite Ladung bald nicht zu puffern. Der ist ja beim Anzüden auch nicht immer leer. Ich habe nur 1000L. Bei zwei Ladungen wird es im Wohnzimmer und bei dieser Witterung auch zu warm.
Zur Zeit reicht eine Ladung in 24h. Wenn die Sonne fleißig ist dann kann ich auch schonmal einen Tag aussetzen.
Ich bin für jeden Holzseit (50cm lang) froh der noch nicht ferbrannt ist. ;)

Bin auch gespannt wie der zweiter Lauf mit "Referenz oben" ausfällt :roll:
Gruß
Johannes
gmwt
Beiträge: 131
Registriert: 13. Nov 2014, 12:49
Re: Wann geht eigentlich die Pumpe aus?

Beitrag von gmwt »

So, hier ist der zweite Testlauf. Wie schon erwähnt, hat die Vitosolic wieder kurz nach Beginn die Aufzeichnung abgebrochen, und leider habe ich es erst spät gemerkt, deshalb fehlt das Pumpenverhalten am Anfang komplett. Aber der interessante Teil ab kurz vor Brennschluß ist dann wieder vollständig drauf.
oben.png
Um 6:30 Uhr habe ich diesmal höchstpersönlich und absichtlich die Dusche angemacht - somit ist das an dieser Stelle genau vergleichbar mit dem 1. Lauf. Wie zu erwarten, reagiert hier die Pumpe allerdings nicht auf dieses Ereignis.

Ich sollte übrigens noch erwähnen, dass "oben" in meinem Fall nur relativ weit oben bedeutet (im Vergleich zu Mitte und unten). Da sind aber immer noch 70-80cm Wasser darüber, man könnte es also auch als knapp oberhalb der Mitte bezeichnen. Noch weiter oben habe ich keinen Sensor.
Benutzeravatar
JAU
Site Admin
Beiträge: 991
Registriert: 14. Sep 2012, 08:50
Wohnort: 74632
Kontaktdaten:
Re: Wann geht eigentlich die Pumpe aus?

Beitrag von JAU »

gmwt hat geschrieben:Wie schon erwähnt, hat die Vitosolic wieder kurz nach Beginn die Aufzeichnung abgebrochen,
Vielleicht solltest du mal die SD-Karte ersetzen. Die Speicherzellen haben nur eine begrenzte Lebensdauer und SD keine Intelligenz um die Schreibzugriffe zu verteilen.
deshalb fehlt das Pumpenverhalten am Anfang komplett.
Wäre vielleicht interessant gewesen um zu sehen ob die Temperatur sich hochschaukelt. Bei dem tief angebrachten Sensor ist das aber womöglich kein Problem - oder es geht garnicht.
Als ich bei Puffer-Temperaturen so knapp über 70° nochmal einen dicken Scheit reingeschoben habe, fing die Luftklappe wild an zu klappern und der Scheit ist dann auch eher verkohlt/verglüht als vergast.
Du hast die Parameter 1:1 übernommen, das funktioniert bei Puffer oben nicht.
Meine Parameter: http://wallthermfreunde.de/download/fil ... &mode=view
Wichtig ist das die Abschalttemperatur ein wenig unter der Puffertemperatur liegt.


mfg JAU
gmwt
Beiträge: 131
Registriert: 13. Nov 2014, 12:49
Re: Wann geht eigentlich die Pumpe aus?

Beitrag von gmwt »

JAU hat geschrieben: Vielleicht solltest du mal die SD-Karte ersetzen.
Das hilft nichts, schon x-mal getauscht. Die Karten sind auch gar nicht defekt - im PC mit Testprogrammen stundenlang fehlerfrei gequält. Aber 5min in der Vitosolic und schon bricht die (manchmal) ab. Wenn man Glück hat läuft's aber wochenlang.

Dieses Problem werde ich auf andere Weise mittelfristig lösen (Werte werden bereits an RaspberryPi übermittelt, aber das Programm zum loggen habe ich noch nicht ganz fertig), deshalb verschwende ich auf das SD-Kartenproblem jetzt keine Energie mehr.
Du hast die Parameter 1:1 übernommen, das funktioniert bei Puffer oben nicht.
Meine Parameter: http://wallthermfreunde.de/download/fil ... &mode=view
Wichtig ist das die Abschalttemperatur ein wenig unter der Puffertemperatur liegt.
Ich wollte so wenig Parameter wie möglich auf einmal verändern. Optimieren kann man ja noch immer.

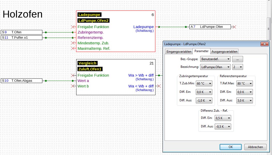
Deine Parameter verstehe ich in ihrer Bedeutung nicht ganz, da ich Deine Regelung nicht kenne.
Zum Vergleich, ich kann bei der Vitosolic/Resol:

a)
- einen absoluten Wert für den Sensor am Ofen einstellen, oberhalb dessen eingeschaltet wird
- einen absoluten Wert für den Sensor am Ofen einstellen, unterhalb dessen ausgeschaltet wird
b)
- einen Differenzwert von 1,5-20K für die beiden Sensoren einstellen, oberhalb dessen eingeschaltet wird
- einen Differenzwert von 1-19,5K für die beiden Sensoren einstellen, unterhalb dessen ausgeschaltet wird

Dabei werden a) und b) logisch verUNDet, also EIN nur dann, wenn bei a) EIN und b) EIN.

Man könnte auch noch eine Funktion c) ähnlich a) für den Puffersensor dazunehmen, sowie noch eine Zeitschaltuhr. Für beides hatte ich bisher keine Veranlassung. Eine Maximaltemperatur für den Puffer ist sicher nicht verkehrt, aber das hatte der olle Walltherm-Thermostat ja auch nicht realisiert...

Wie übersetzen sich Deine Parameter in meine? Ich kann insbesondere keine negativen Werte bei der Differenz einstellen, sondern höchsten die Sensoren komplett tauschen, aber den einen Wert positiv und den anderen negativ - das geht nicht.
Benutzeravatar
JAU
Site Admin
Beiträge: 991
Registriert: 14. Sep 2012, 08:50
Wohnort: 74632
Kontaktdaten:
Re: Wann geht eigentlich die Pumpe aus?

Beitrag von JAU »

gmwt hat geschrieben:Wie übersetzen sich Deine Parameter in meine?
Deine Parameter hattest du mal beschrieben:
ein wenn T>65°C und dT > 5K
aus wenn T<60 oder dT < 3K
Wenn ich meine Werte eintrage käme raus:
ein wenn T>60°C und dT > +0,5K
aus wenn T<59 oder dT < -0,5K

Die Zubringertemperatur würde ich an deiner Stelle lassen wie sie sind und nur die Differenzwerte ändern. Da Negativwerte nicht gehen halt >+1K und <0K.
Sollte das immer noch über die gesamte Heizphase takten könnte man über Fühlerkorrektur vielleicht noch was reißen. Oder den Versuch zu den Akten legen und zurück auf Puffer unten.

Die Grenzen für Referenztemperatur sind übrigens als Grenzen für den Puffer gedacht um zu verhindern das der Speicher überhitzt. Bei Walliregelung macht das der Feuerungsregler, ich hab halt ne Möglichkeit in der Steuerung die den Wärmeerzeuger direkt in den STB laufen lässt.
Wenn man es richtig macht programmiert man aber nicht nur die Grenze sondern auch eine Fehlermeldung (mit Alarmton) dazu. "Frei Programmierbar" heißt aber das man selbst dran denken muss...


mfg JAU
gmwt
Beiträge: 131
Registriert: 13. Nov 2014, 12:49
Re: Wann geht eigentlich die Pumpe aus?

Beitrag von gmwt »

JAU hat geschrieben: Wenn ich meine Werte eintrage käme raus:
ein wenn T>60°C und dT > +0,5K
aus wenn T<59 oder dT < -0,5K

Die Zubringertemperatur würde ich an deiner Stelle lassen wie sie sind und nur die Differenzwerte ändern. Da Negativwerte nicht gehen halt >+1K und <0K.
Das kleinstmögliche ist (laut Anleitung, noch nicht am Gerät probiert) >1,5K und <1,0K. Wo ich bisher >5K/<3K hatte. Und nicht sicher bin, ob ">" hier "echt größer" oder "größer gleich" meint, und ob vielleicht vor dem Vergleich noch irgendwie auf ganze oder halbe K gerundet wird.
Sollte das immer noch über die gesamte Heizphase takten
Hatte es nicht, bloß fehlt das meiste davon in der Aufzeichnung. Von 17-18 Uhr ist aber noch eine Stunde ohne Takten zu sehen.

Aber wieso führt eine Verringerung der Hysterese zu weniger Takten? Das sollte die Frequenz doch eher noch erhöhen.
Die Grenzen für Referenztemperatur sind übrigens als Grenzen für den Puffer gedacht um zu verhindern das der Speicher überhitzt. Bei Walliregelung macht das der Feuerungsregler, ich hab halt ne Möglichkeit in der Steuerung die den Wärmeerzeuger direkt in den STB laufen lässt.
STB? SollTemperaturBereich? Möglichkeit?
Wenn man es richtig macht programmiert man aber nicht nur die Grenze sondern auch eine Fehlermeldung (mit Alarmton) dazu.
Ich könnte nur die Pumpe bei Pufferüberhitzung abschalten. Bin mir aber nicht sicher, ob das von Vorteil ist, wenn man - versehentlich - am Schluss mal noch zu viel Holz drin hat. Wenn die Pumpe dann aus geht, setzt die thermische Ablaufsicherung eben eher ein, als wenn (bei Klappe zu) die Pumpe noch ein bißchen was wegschafft. Ist eben die Frage, ob eher der heiße Ofen durch das kalte Wasser oder der Puffer durch das zu heiße Wasser Schaden nimmt. :?:

Für einen Alarm müßte ich noch ein weiteres Relais "opfern", mit dem ich aber noch was anderes vorhatte. Mal abgesehen davon: Was tun, wenn der Alarm losgeht? Außer "nichts mehr nachlegen" sehe ich keine Handlungsmöglichkeit (in meinem Aufbau zumindest).
Benutzeravatar
JAU
Site Admin
Beiträge: 991
Registriert: 14. Sep 2012, 08:50
Wohnort: 74632
Kontaktdaten:
Re: Wann geht eigentlich die Pumpe aus?

Beitrag von JAU »

gmwt hat geschrieben:Das kleinstmögliche ist (laut Anleitung, noch nicht am Gerät probiert) >1,5K und <1,0K.
Hm, ungeschickt.
Von 17-18 Uhr ist aber noch eine Stunde ohne Takten zu sehen.
Das spricht dafür das du doch ein Problem mit hochschaukeln hattest und die Pump so stark getaktet hat weil die Zuluftklappe den Ofen abgewürgt und damit die Leistung reduziert hatte.
Aber wieso führt eine Verringerung der Hysterese zu weniger Takten? Das sollte die Frequenz doch eher noch erhöhen.
Ja. Der springende Punkt ist vielmehr das der Einschaltpunkt tiefer sitzen muss damit die Temperatur sich nicht hochschaukelt, andererseits darf die Abschalttemperatur nicht zu tief liegen darf weil dann die Pumpe nach der Heizphase zu spät abstellt. Deswegen kleinere Hysterese.
STB?
Sicherheitstemperaturbegrenzer. Ein zusätzlicher, nicht einstellbarer Fühler der in Heizstäbe, Öl- und Gaskesseln verbaut ist.
Ich könnte nur die Pumpe bei Pufferüberhitzung abschalten.[...]
Ja. Aber wie gesagt: frei programmierbar. Welche Logik man anwendet ist offen, hätte auch 90 oder 100° eintragen können.
Ich habe mich dafür entschieden die vom Hersteller angegebenen 85° einzusetzen. Der Feuerungsregler macht bei ~80°C zu. Der Fall einer Pumpenabschaltung wegen Pufferüberhitzung sollte daher nie eintreten.

Übrigens halte ich es für Möglich das auch deine Steuerung so eine Funktion hat, du die aber nur nicht verstellen kannst und daher nie zu Gesicht bekommst. Mit undokumentierten Funktionen (CitrinSolar) hab ich so meine Erfahrungen... :?
Ist eben die Frage, ob eher der heiße Ofen durch das kalte Wasser oder der Puffer durch das zu heiße Wasser Schaden nimmt. :?:
Wenn ich Datenblätter von Pufferherstellern gelesen habe dann waren die alle ziemlich explizit.
Aber zum Vergleich: Bei meinem Senior wird der Ölkessel schon knapp vor 70°C vom STB abgestellt.
Für einen Alarm müßte ich noch ein weiteres Relais "opfern", mit dem ich aber noch was anderes vorhatte.
Die UVR hat einen Summer verbaut (programmierbar) und blinkt bei (programmierten) Alarmen auch rot.
Der CAN-Monitor blinkt nur (leider kein Warnton), CAN-Touch beendet den Bildschirmschoner und öffnet ein Pop-Up (zusätzlich zu programmieren).
Mal abgesehen davon: Was tun, wenn der Alarm losgeht?
Es gibt auch noch Meldungen (ohne Ton und Blinklicht) und man kann natürlich auch den Alarm so gestalten das man noch was machen kann (Quittieren, Zeitfunktion, etc.pp.). Offen bleibt z.B. auch immer die Möglichkeit die Pumpe in Handbetrieb zu schalten und weiterlaufen zu lassen.


mfg JAU
gmwt
Beiträge: 131
Registriert: 13. Nov 2014, 12:49
Re: Wann geht eigentlich die Pumpe aus?

Beitrag von gmwt »

JAU hat geschrieben: Ja. Aber wie gesagt: frei programmierbar. Welche Logik man anwendet ist offen, hätte auch 90 oder 100° eintragen können.
Ich habe mich dafür entschieden die vom Hersteller angegebenen 85° einzusetzen. Der Feuerungsregler macht bei ~80°C zu. Der Fall einer Pumpenabschaltung wegen Pufferüberhitzung sollte daher nie eintreten.
Ich meinte ja auch nicht, manuell abschalten. Sondern eben automatisch bei T>85° oder so. Das kann ich hier der Steuerung noch hinzufügen, obwohl sie nicht so frei programmierbar ist, wie Deine. Diese Option meinte ich auch weiter vorne mit "c)".
Übrigens halte ich es für Möglich das auch deine Steuerung so eine Funktion hat, du die aber nur nicht verstellen kannst und daher nie zu Gesicht bekommst. Mit undokumentierten Funktionen (CitrinSolar) hab ich so meine Erfahrungen... :?
In diesem Fall kann man das ausschließen, denke ich, denn die Steuerung "weiß" ja gar nicht, dass hier eine Pumpe dran hängt, die irgendwie mit dem Puffer zusammenhängt. Die Solarkomponenten kennt sie als solche, da könnte sowas im Hintergrund aktiv sein, aber hier für den Walli benutze ich einen unspezifischen "Funktionsblock", den man recht universell konfigurieren kann.
Es gibt auch noch Meldungen (ohne Ton und Blinklicht) und man kann natürlich auch den Alarm so gestalten das man noch was machen kann (Quittieren, Zeitfunktion, etc.pp.). Offen bleibt z.B. auch immer die Möglichkeit die Pumpe in Handbetrieb zu schalten und weiterlaufen zu lassen.
Für die Steuerung ganz allgemein ist so ein Alarm sicherlich ein nützliches Feature.
Ich wüßte halt nur in diesem konkreten Anwendungsfall hier nicht, was ich manuell anders machen sollte, als das, was ich auch automatisiert einleiten würde. Ein Alarm würde bei mir, wenn ich nicht da bin, höchstens andere Familienmitglieder zu irgendwelchem Unsinn verleiten.
gmwt
Beiträge: 131
Registriert: 13. Nov 2014, 12:49
Re: Wann geht eigentlich die Pumpe aus?

Beitrag von gmwt »

oben.png
Habe jetzt einen weiteren Testlauf mit Fühler oben hinter mir. Diesmal mit minimaler dT-Hysterese, sonst unveränderte Einstellungen - aber etwas früher mit dem Nachlegen aufgehört. Der Puffer ging deshalb nicht über 74°C, der Ofen nicht über 80°C und demzufolge sollte die Klappe diesmal keine Rolle gespielt haben (ich war aber nach 1 Uhr nachts nicht mehr dabei). Trotzdem gab es dieselben Oszillationen des Pumpensignals. Ich hoffe, die Pumpe nimmt das nicht auf Dauer übel.

Antworten

Wer ist online?

Mitglieder in diesem Forum: 0 Mitglieder und 3 Gäste